首 页
新闻中心
期刊中心
急诊学科
学术会议
专家名录
资源导航
急救自救
关于我们
现在位置是:
首 页
>>
新闻中心
>
文章推荐
关键字:
----行业快讯
----学术动态
----学会通知
----文章推荐
----专家课堂
--------教学视频
--------影像教室
--------马里兰医学院急诊必知
------------气道管理
------------心脏病
------------危重病
------------皮肤病
------------内分泌病
------------耳鼻喉病
------------胃肠病
------------老年病
------------血液和肿瘤病
------------感染性疾病
------------国际区域性疾病
------------医疗法规
------------医学教育
------------神经疾病
------------妇产科疾病
------------眼科疾病
------------骨科急诊
------------儿科急诊
------------药物与治疗
------------急诊操作
------------精神病
------------呼吸系统急诊
------------药物中毒
------------外伤
------------泌尿系急诊
------------血管系统急诊
------------典型病例
------------灾难医学
--------每日一题
------------创伤篇
------------中毒篇
------------危重病篇
------------气道管理篇
------------心血管篇
------------灾难医学
----复苏
--------学科动态
--------推荐文章
----创伤
--------学科动态
--------推荐文章
----中毒
--------学科动态
--------推荐文章
----危重病
--------学科动态
--------推荐文章
----院前急救
--------学科动态
--------推荐文章
----儿科急诊
--------学科动态
--------推荐文章
----灾难医学
--------学科动态
--------推荐文章
----急诊质控
--------学科动态
--------推荐文章
----急诊护理
--------学科动态
--------推荐文章
----急诊流行病学
--------学科动态
--------推荐文章
----公共卫生
--------学科动态
--------推荐文章
----医学会议
----培训信息
----急诊质控
----急诊流行病学
----急诊杂志编委会
----学会组织
----药物手册
--------毒物库
----医学名词
--------英汉词典
----医学图库
----自救互救
----灾难自救
----中毒自救
----咬螫伤急救
----急症急救
----医学电子书
----讲座课件
----标准与指南
----教学课件
用户登录
用户名:
密 码:
新用户注册>>
取回密码>>
急诊学科
复苏
创伤
中毒
危重病
院前急救
儿科急诊
灾难医学
急诊质控
急诊护理
文章推荐
“惠基层”行动惠及更多基层百姓
记者手记:送医上门,情暖三苏故...
深切怀念上海市医疗急救中心毛仁...
关于印发流行性感冒诊疗方案(2...
相关文章
《中华急诊医学杂志》2023年...
《中华急诊医学杂志》刊载的指南...
CTTCC云课堂
中华急诊医学杂志收款码
记者手记:送医上门,情暖三苏故...
文章推荐
字体:
大
|
中
|
小
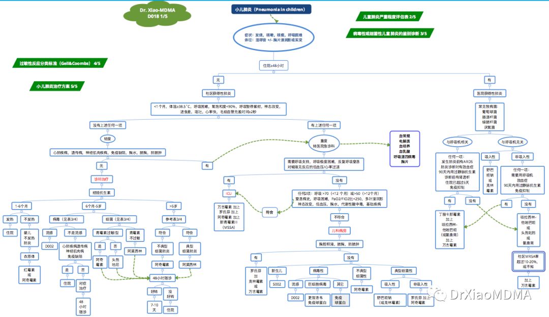
小儿肺炎(Pneumonia in children)
原作者: 肖锋 文章来源: DrXiaoMDMA 发布日期:2018-11-20
https://mp.weixin.qq.com/s/GQeDibzgUC_Y72lj8ufuTQ
文章来源:DrXiaoMDMA